Oggi è giovedì 26 marzo 2026, 21:43

Tutti gli orari sono UTC + 1 ora [ ora legale ]




Apri un nuovo argomento Rispondi all’argomento  [ 57 messaggi ]  Vai alla pagina Precedente  1, 2, 3, 4
Autore Messaggio
 Oggetto del messaggio: Re: Progetto sound ESU LokProgrammer - How to....
MessaggioInviato: martedì 6 aprile 2021, 16:06 
Non connesso

Iscritto il: venerdì 20 gennaio 2006, 10:59
Messaggi: 5069
Infatti lo scopo di questo filetto "HowTo" era proprio di proporre problemi pratici di esempio e, mentre si cercava di risolverli insieme fornire anche le informazioni al contorno utili per ampliare la consapevolezza ...
Ma se volete prendete pure altre strade ... vi seguirò finche riesco.


Top
 Profilo  
 
 Oggetto del messaggio: Re: Progetto sound ESU LokProgrammer - How to....
MessaggioInviato: martedì 6 aprile 2021, 17:15 
Non connesso

Iscritto il: mercoledì 20 settembre 2006, 20:44
Messaggi: 6409
Località: Sorbolo di Sorbolo Mezzani (PR)
Vediamo se riesco a incuriosirvi e farvi capire cosa bisogna conscere (per usare le conoscenze per mangiare ogni giorno c'è tempo), quando tengo i corsi siamo di viso e con asili sul tavolo, ma nello specifico mi rivolgo a persone che in qualche modo sono già dentro alla materia.
Una prima informativa per farvi venire voglia.
Nei microprocessori ci sono diversi tipi di variabili, per quanto riguarda i decoder di nostro uso e consumo abbiamo fondamentalmente:
1- variabili booleane, cioè che rappresentano uno stato falso = 0, uno stato vero = 1, quindi i tasti funzione Fxx, un uscita AUXxx, lo stato di amrcia avanti, lo stato di marcia indietro, altri che poi magari vediamo
2- variabili numeriche, cioè che rappresentano un numero, quindi la velocità, la luminosità, la corrente, un tempo, un'accelerazione, ecc.
3- variabili byte, il cui significato può essere interpretato in modi diversi.
Al momento sorvoliamo sul tipo 3.
Quelle direttamente scrivibili e leggibili dal modellista tramite la comunicazione tra centrale e decoder sono chiamate CV, le altre dipende da cosa fanno o rappresentano, in verità di alcune si può interrogare solo il loro stato (es. quella che indica il senso di marcia, è intrinseca in alcune espressioni e per leggere lo stato basta scrivere "forward" o "reverse").

Cominciamo con le variabili di tipo 1.
Di testi che spiegano se ne trovano tanti in tutte le lingue, il primo che ho trovato è questo,
https://www.okpedia.it/operatore_and
mi sembra chiaro come tanti altri.

Partendo da questa sito si può entrare meglio nei concetti di configuazione/programmazione dei decoder, fermo restando che un decoder utilizza ben poche cose.
Una cosa importante ogni linguaggio usa un suo simbolo per rappresentare un operatore logico:
- AND può essere scritto "AND", oppure "," oppure in altri modi per me meno comuni che ora non ricordo
- OR può essere scritto "OR" oppure "+" oppure in altri modi per me meno comuni che ora non ricordo

In ogni espressione che si scrive (nei decoder ESU "mappa funzioni") si mettono delle condizioni che se tutte vere comandano un'uscita o il motore.

Poi qualcuno potrà dire che conviene partire da altre cose, certo ognuno la vede a modo suo, però una cosa è certa: bisogna conoscere l'algebra booleana e le potenze del 2.
Diversamente si copia da un foglio di carta ad una tastiera, sperando di non commettere errori di lettura e digitazione.

In ultimo, nei decoder sound entrano anche tante altre cose, ma direi che ora basta.


Top
 Profilo  
 
 Oggetto del messaggio: Re: Progetto sound ESU LokProgrammer - How to....
MessaggioInviato: martedì 6 aprile 2021, 17:29 
Non connesso

Nome: Giovanni Fiorillo
Iscritto il: martedì 29 settembre 2015, 8:28
Messaggi: 1666
Località: Roma
Io resterei nel solco che avevo tracciato aprendo il thread....
Come dicevo su, appena mi arriva il decoder vuoto riparato/sostituito da Esu vorrei capire come fare a programmare una sequenza di avvio di una loco..
Giovanni


Top
 Profilo  
 
 Oggetto del messaggio: Re: Progetto sound ESU LokProgrammer - How to....
MessaggioInviato: lunedì 19 aprile 2021, 19:05 
Non connesso

Nome: Giovanni Fiorillo
Iscritto il: martedì 29 settembre 2015, 8:28
Messaggi: 1666
Località: Roma
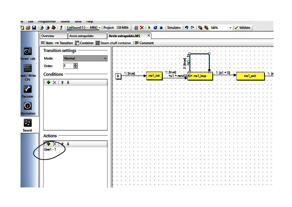
Posto due screen..

Cosa fanno esattamente le due actions cerchiate e come si definisce uno user1 ed altri?


Allegati:
292BEBEC-BC8C-4DEA-A94C-0E9A50860EC6.jpeg
292BEBEC-BC8C-4DEA-A94C-0E9A50860EC6.jpeg [ 83.68 KiB | Osservato 3553 volte ]
11E55D46-CC79-4E7C-ADBA-578026F88565.jpeg
11E55D46-CC79-4E7C-ADBA-578026F88565.jpeg [ 178.39 KiB | Osservato 3553 volte ]
Top
 Profilo  
 
 Oggetto del messaggio: Re: Progetto sound ESU LokProgrammer - How to....
MessaggioInviato: lunedì 19 aprile 2021, 20:53 
Non connesso

Iscritto il: venerdì 20 gennaio 2006, 10:59
Messaggi: 5069
User1 è una variabile (definita, credo, a livello progetto o comunque a livello di contenitore ... la prossima volta lascia visibile il nome del progetto).

Nella prima transizione gli viene assegnato un valore casuale compreso tra 2 e 4.

Nella transizione di loop viene decrementata di 1.

la transizione di uscita si attiva quando la variabile è zero.


Top
 Profilo  
 
 Oggetto del messaggio: Re: Progetto sound ESU LokProgrammer - How to....
MessaggioInviato: martedì 20 aprile 2021, 14:28 
Non connesso

Nome: Giovanni Fiorillo
Iscritto il: martedì 29 settembre 2015, 8:28
Messaggi: 1666
Località: Roma
Ciao Zampa,
In realtà ho scaricato dalla Sound library da Locomotive Motor-Germany-Diesel-BR232 (54442)
Il modulino (non saprei come chiamarlo) per studiare la sequenza di avvio di un motore diesel.
Una matassa per me ancora inestricabile.
Quindi immagino che dichiarare User1 non venga fatto a livello di progetto.
Se visualizzo le Sound slot Propergies vedo solo Costanti.

Ho estrapolato il container MS e l’ho copiato nello slot 3 del mio progetto (da lì gli screen)

Aggiungo un’altra cosa..
Proprio adesso mi sono accorto di una cosa.
I moduli contenuti nella libreria (1.9) sono alquanto diversi dai progetti sound che puoi scaricare da ESU.
Con quale criterio o funzione sono inseriti nella libreria?

Giovanni


Top
 Profilo  
 
 Oggetto del messaggio: Re: Progetto sound ESU LokProgrammer - How to....
MessaggioInviato: martedì 20 aprile 2021, 15:15 
Non connesso

Iscritto il: venerdì 20 gennaio 2006, 10:59
Messaggi: 5069
Perdona, mi sono confuso: User1,2,3,4 sono registri predefiniti validi a livello di slot... li vedi, insieme agli altri registri quando attivi il "simulatore".

I template di libreria sono ne più ne meno che l'intero contenuto di un slot ... quelli nella libreria attuale sono tutti (?) di generazione 4 ... probabile che in futuro verrà rilasciata una nuova libreria.

Però nulla ti impedisce di esaminare i vari progetti di libreria per il V5 e salvare gli slot che ti interessano (gli slot con suoni V5 ad alta fedeltà sono quelli il cui nome termina con un *) nella libreria dei Template.

In ogni caso, tanto per semplificarti la vita, non esiste un solo modo di fare le cose ... ognuno dei contributori (progetti completi o template) ha seguito un suo proprio stile.... da qui le differenze che noti.


Top
 Profilo  
 
 Oggetto del messaggio: Re: Progetto sound ESU LokProgrammer - How to....
MessaggioInviato: domenica 19 settembre 2021, 11:19 
Non connesso

Nome: Roberto Ginebri
Iscritto il: lunedì 13 settembre 2021, 15:12
Messaggi: 6
buongiorno a tutti,

credo di trovarmi nel thread giusto perchè si parla di come ragiona un lokprogrammer.
Piccola cronostoria, ieri mattina a Ciampino ho comperato il LokProgrammer, ci ho smanacciato un po nel pomeriggio su un locomotore che faceva il cavolo che gli piaceva, soprattutto per quanto riguarda le luci di marcia e devo dire che, partendo da una cosa precompilata e smanettando un po sono riuscito a trovare la logica generale di funzionamento di tutto il software. Spero di non fare un post infinito.

Ora veniamo alle domande che mi sono venute in mente considerando il fatto che, a breve, devo iniziare un progetto da zero, ovvero, la digitalizzazione delle ALn668 di Lima Expert.

Scheda "Function Mapping" (vediamo se ho capito bene):

- Conditions -> corrispondono alle F0,1,2,3,... del nostro telecomando, in buona sostanza i tasti.
- Physical Output -> corrispondono le uscite fisiche (presuppongo quindi luci e comportamento di esse oppure generatori di fumo)
- Logical Functions -> il comportamento in marcia del modello?? questo non ho ben capito ma credo di essere arrivato alla giusta conclusione
- Sounds -> lo dice la parola stessa, ma qui trovo solo i suoni che ho assegnato agli slot proprio nella tab Sound del programma


dico giusto fino a qui?

le altre domande:

- per dimmerare la luce (abbassarne ad esempio l'intensità) devo entrare nella tab delle AUX (Function Outputs), attivare la LED Mode per evitare di bruciare i LED in primis, e poi giocare con il cursore "Brightness" giusto? Credo però che per poter vedere questo effetto devo anche cliccare sulla casella "Dimmer" altrimenti l'effetto non si vede.

- laddove connetta un decoder vergine comperato sfuso, che ho già installato in un locomotore, in automatico il LokProgrammer "sente" le AUX a sua disposizione? e le evidenzia in nero anzichè in grigetto?

- ultima stupidaggine poi la smetto, conoscete le dimensioni per le thumbnails? intendo quelle da inserire dentro "Information", quindi "General". Volevo farmi un piccolo template per Photoshop così da avere subito l'immaginetta pronta dato che come sempre a noi italiani non ci si fila nessuno.


grazie a tutti per le risposte e scusate la lunghezza del post.


Top
 Profilo  
 
 Oggetto del messaggio: Re: Progetto sound ESU LokProgrammer - How to....
MessaggioInviato: domenica 19 settembre 2021, 11:35 
Non connesso

Nome: Roberto Ginebri
Iscritto il: lunedì 13 settembre 2021, 15:12
Messaggi: 6
scusate ho dimenticato. lo scrivo adesso.

lokprogrammer quello inscatolato, decoder ESU v5, software LokProgrammer 5.1.4


Top
 Profilo  
 
 Oggetto del messaggio: Re: Progetto sound ESU LokProgrammer - How to....
MessaggioInviato: domenica 19 settembre 2021, 12:01 
Non connesso

Iscritto il: venerdì 20 gennaio 2006, 10:59
Messaggi: 5069
Cita:
Scheda "Function Mapping" (vediamo se ho capito bene):


quasi...

- Conditions -> corrispondono alle F0,1,2,3,... del nostro telecomando, in buona sostanza i tasti, ma anche alle condizioni di marcia (fermo, avanti, indietro) e ad altri sensori eventualmente disponibili sul decoder .... in pratica tutte le condizioni fisiche che possono essere testate; tutte le condizioni possono essere espresse insieme (quindi in AND) ovvero devono essere tutte verificate insieme perchè le successive colonne si attivino (NB: duplicando la riga e imponendo condizioni diverse si ottiene l' OR)

- Physical Output -> corrispondono le uscite fisiche (presuppongo quindi luci e comportamento di esse oppure generatori di fumo) ... tutti i parametri delle uscite fisiche e il loro comportamento sono personalizzabili nella scheda "Function outputs"

- Logical Functions -> il comportamento in marcia del modello?? ... sono funzionalità interne al decoder ovvero modalità che influenzano il comportamento di marcia, uscite o suoni... per capirsi "switching mode" (mezza velocità) e "acceleration" (annullo inerzia simulata) interessano la marcia mentre "firebox" "dimmer", "grade crossing" le uscite luci, "uncoupling cycle" l'uscite per il gancio digitale ... altre, come quelle per i suoni, devono essere implementate all'interno del progetto sonoro (quindi non è detto che attivandole cambi qualcosa)

- Sounds -> lo dice la parola stessa, ma qui trovo solo i suoni che ho assegnato agli slot proprio nella tab Sound del programma


Top
 Profilo  
 
 Oggetto del messaggio: Re: Progetto sound ESU LokProgrammer - How to....
MessaggioInviato: lunedì 20 settembre 2021, 6:05 
Non connesso

Nome: Roberto Ginebri
Iscritto il: lunedì 13 settembre 2021, 15:12
Messaggi: 6
grazie Zampa, molto chiaro nella tua risposta.

ieri sera ho messo mano a quel nuovo decoder per il 668, l'ho programmato e sono riuscito a darmi le risposte alle due domande che stavano sotto.

Lo scrivo per chi si connetterà in futuro, il decoder vergine quando connesso al LokProgrammer da solo indica nella tab "Function Outputs" tutte le AUX di cui dispone libere, che possono essere quindi applicate a sensori, luci o quello che volete.
Per quanto riguarda invece la funzione "DImmer", anch'essa presente all'interno della sopracitata tab, lavora insieme alla funzione "Brightness" che si trova proprio sopra. Con quella, selezionando l'AUX di riferimento, si va ad attenuare la luce governata da quell'uscita.


ora rimane una sola domanda:

- sapete la dimensione accettata dal Lok per mostrare le miniature del treno nel Bullettin?

grazie mille a tutti e buona programmazione


Top
 Profilo  
 
 Oggetto del messaggio: Re: Progetto sound ESU LokProgrammer - How to....
MessaggioInviato: lunedì 20 settembre 2021, 14:20 
Non connesso

Iscritto il: venerdì 20 gennaio 2006, 10:59
Messaggi: 5069
Non è proprio corretto ...

Nella "function Outputs" vengono elencate tutte le uscite gestite dalla versione di firmware corrente ... che è comune a più versioni di decoder! Ergo non è detto che tutte le uscite elencate esistano fisicamente sul decoder!

Sempre parlando della scheda "function Outputs" notare che compaiono in nero le uscite che sono state referenziate in "function Mapping", le altre sono in grigio.

Il discorso fatto sopra a proposito del firmware vale anche per il "function Mapping" ovvero nella configurazione di default della tabella possono essere referenziate uscite che non esistono fisicamente sul decoder che si sta utilizzando... a questo proposito vale il seguente sistema:
1) verificare cosa dicono le specifiche del decoder
2) verificare se ci sono piedini o piazzole che corrispondono a quell'uscita
3) verificare se è una uscita di potenza, logica o configurabile (alcune possono essere definite anche come ingressi per sensori o i/o per SUSI)
4) FONDAMENTALE ... fare delle prove

Dimmer NON lavora con brightness (che in maniera indipendente regola la luminosità di un'uscita luci ) bensì definisce l'uscita come "dimmerabile" ovvero le uscite cosi definite vengono dimezzate di luminosità quando viene attivata la funzione "logica" Dimmer.

Invece in "function outputs" ben più basilare è la casella di spunta "Led Mode" (a fianco di "Dimmer") che ovviamente andrebbe attivata quando sull'uscita ci sono dei Led anzichè delle lampade a filamento ... per tutti gli effetti tipo acceso/spento la cosa è ininfluente ma quando si usano effetti come gli "sfumini" da spento ad acceso (o viceversa) adegua la curva di luminosità alle caratteristiche della luce utilizzata (comunque provate sempre.. magari vi piace più in un modo piuttosto che nell'altro).

Per quanto riguarda il Bullettin puoi usare immagini di qualunque dimensione (vengono salvate solo all'interno del progetto, sul PC, NON vengono caricate nel decoder!) ... eventualmente in fase di stampa se sbordano o sono troppo piccole dovrai adattarle.
Diverso è il discorso se queste immagini dovranno poi essere caricate sulla centralina ... in questo caso valgono le specifiche della stessa (per la Ecos per esempio sono solamente 190x40 pixel ... ovvero una semplice icona).

Una ultima considerazione: evitiamo di scrivere come certe quelle che sono solo congetture ... giusto per non confondere le idee a chi ci legge (di fake in giro ve ne sono fin troppe, si fa prima a ragionare/confrontarsi insieme su una cosa piuttosto che doverla poi smentire argomentandoci lungamente sopra per dimostrare che quanto creduto vero non lo è... detto in altri termini si fa prima a tenere pulito un campo piuttosto che lasciar crescere le erbacce e poi doverle estirpare).


Top
 Profilo  
 
Visualizza ultimi messaggi:  Ordina per  
Apri un nuovo argomento Rispondi all’argomento  [ 57 messaggi ]  Vai alla pagina Precedente  1, 2, 3, 4

Tutti gli orari sono UTC + 1 ora [ ora legale ]


Chi c’è in linea

Visitano il forum: e656piero, Google [Bot], lucaregoli e 32 ospiti


Non puoi aprire nuovi argomenti
Non puoi rispondere negli argomenti
Non puoi modificare i tuoi messaggi
Non puoi cancellare i tuoi messaggi
Non puoi inviare allegati

Cerca per:
Vai a:  
banner_piko

Duegi Editrice - Via Stazione 10, 35031 Abano Terme (PD). Italy - Tel. 049.711.363 - Fax 049.862.60.77 - duegi@duegieditrice.it - shop@duegieditrice.it
Direttore editoriale: Luigi Cantamessa - Amministratore unico: Federico Mogioni - Direttore responsabile: Pietro Fattori.
Registro Operatori della Comunicazione n° 37957. Partita iva IT 05448560283 Tutti i diritti riservati Duegi Editrice Srl